AzureHound, an open-source data collection tool designed for legitimate penetration testing and security research, has become a favored weapon in the …
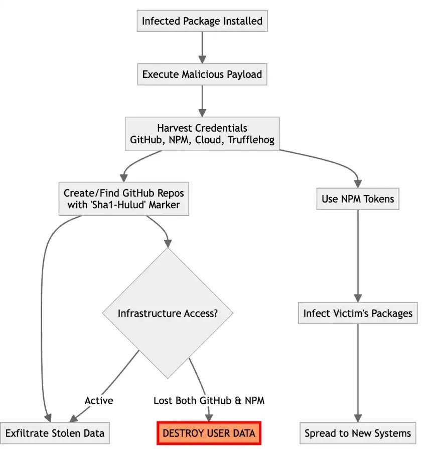
The software supply chain is under siege from “Shai Hulud v2,” a sophisticated malware campaign that has compromised 834 packages across the npm and …
Cybersecurity researchers are sounding the alert about an authentication bypass vulnerability in Fortinet Fortiweb Web Application Firewall (WAF) …
GitLab’s Vulnerability Research team has uncovered a large-scale supply chain attack spreading a destructive malware variant through the npm …
A new open-source tool called SilentButDeadly has emerged, designed to disrupt Endpoint Detection and Response (EDR) and antivirus (AV) software by …
OpenAI présente Aardvark, un agent IA de sécurité autonome qui détecte et résout les vulnérabilités du code, conçu pour aider les développeurs à …
Dans cet épisode, on s'attarde sur un petit boîtier relativement facile à se procurer sur internet et qui a pourtant la faculté d'endommager des appareils électroniques. Je vous explique comment il fonctionne et pourquoi il est nuisible voire même potentiellement dangereux. Lien vers la vidéo sur la pompe à insuline Omnipod : https://youtu.be/SrM98OO_XcU Lien vers la vidéo sur le stimulateur cardiaque : https://youtu.be/vhal7DgmEHI Les chapitres : 00:00 Début 00:56 Introduction 02:35 Présentation du boîtier 06:00 Mesures électromagnétiques 07:23 Quels sont les incidences sur les appareils électriques ? 11:36 Observation via un scanner à rayons X 12:12 Ouverture et décorticage du boîtier 13:04 Analyse de son électronique 14:34 Conclusion - Deus Ex Silicium - Site web _____________________ http://www.dexsilicium.com (pour me contacter) X ____________________________ https://twitter.com/dexsilicium Instagram ____________________ https://www.instagram.com/deus.ex.silicium Soundcloud __________________ https://bit.ly/3e2brVf Bluesky ______________________ https://bsky.app/profile/dexsilicium.bsky.social
A massive resurgence of the Sha1-Hulud supply chain malware has struck the open-source ecosystem, compromising over 800 npm packages and tens of …
Security teams know that application flaws tend to show up at the worst time. Strix presents itself as an open source way to catch them earlier by …
Actualité